Services réseau

DHCP / DNS sur Windows Server

Attribution automatique des adresses IP et résolution de noms pour un réseau multi-VLAN.

01

Contexte du projet

L'infrastructure devait fournir automatiquement des adresses IP aux postes clients, serveurs et équipements, tout en garantissant une résolution DNS interne fiable. Le projet a été mené sur un réseau segmenté en VLANs avec un routeur L3 et un serveur Windows central.

Cadre : Windows Server avec rôles DHCP et DNS intégrés à l'AD.

Outils et technologies

Windows Server DHCP DNS AD DS VLAN DHCP Relay

Livrables

Plan d'adressage Scopes DHCP Zones DNS Procédure tests
02

Objectifs du projet

Automatiser l'attribution IP par VLAN.
Mettre en place des réservations pour les équipements critiques.
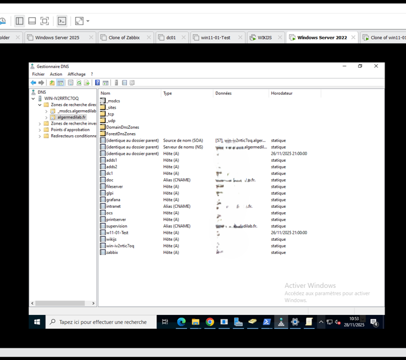
Assurer la résolution DNS interne (zones directe et inverse).
Sécuriser les mises à jour dynamiques DNS.
03

Architecture et schémas

Un serveur Windows unique héberge les rôles DHCP et DNS. Le routage inter-VLAN est assuré par un équipement L3 avec relai DHCP. Les clients reçoivent automatiquement leur configuration (IP, passerelle, DNS, NTP).

Serveur DHCP/DNS + routeur L3 + VLANs
Relais DHCP pour les segments distants
04

Étapes d'implémentation

Installation des rôles DHCP et DNS.
Création des scopes par VLAN et options (passerelle, DNS, NTP).
Création des zones DNS directe/inverse et paramétrage des mises à jour dynamiques.
Configuration du relai DHCP sur le routeur L3.
Tests de renouvellement IP et résolution avec ipconfig / nslookup.
05

Difficultés rencontrées

Des clients d'un VLAN ne recevaient pas d'adresse IP.
Conflits d'enregistrements DNS lors des mises à jour dynamiques.
06

Solutions appliquées

Vérification du relai DHCP et ouverture des ports nécessaires.
Nettoyage des entrées DNS et activation des mises à jour sécurisées.
07

Résultats et captures

Exemples de configuration et de tests DHCP/DNS.